Project Info

Description:

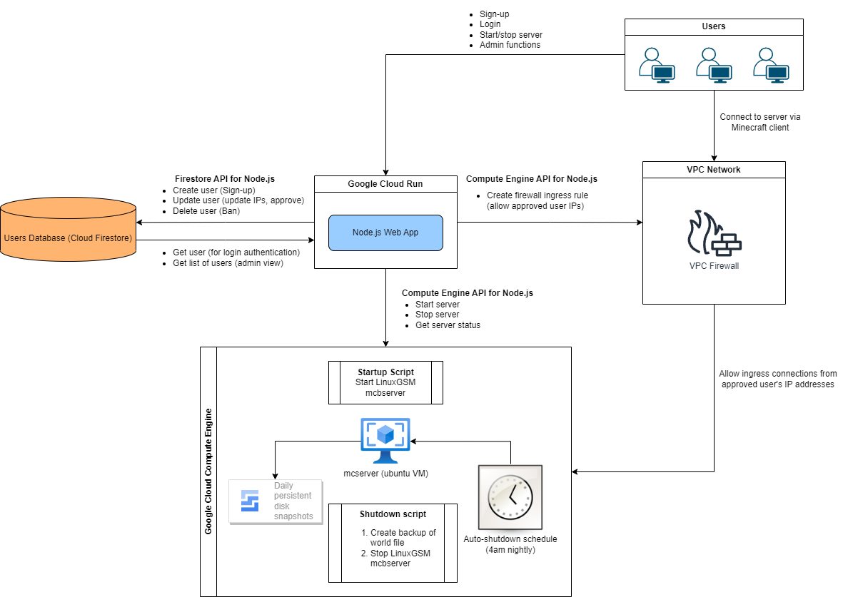
Minecraft bedrock server management web-app. Server is hosted on GCP Compute Engine VM. Signed-up and approved users can manage the VM via GCP Compute API.

Users are stored in a firebase document database. Admin can approve/delete users via admin view in web-app.

VPC firewall ingresss rules are autoamtically created for approved users via the FirewallsClient API and approved users can also update their IP address as well as add a secondary address to their account which will update their firewall rules.


Front-End:

  • React
  • Sass

Back-End:

  • Node.js
  • Next.js
  • Express

Database:

  • Firebase

Build/Deploy:

  • Docker

Hosting:

  • Google Cloud Run

Game Server:

  • Google Compute Engine
  • Ubuntu

Repo:


Architecture Diagram

architecture diagram